Projekt: Logistik in 20 Jahren
Entwicklung eines zukunftsorientierten Datenbanksystems für die Logistikbranche. Ziel war es, zukünftige Technologien wie KI, Drohnen, IoT und grüne Logistik realistisch in einer relationalen Datenbankstruktur darzustellen.
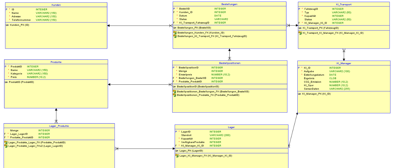
- Modellierung: ER-Diagramm und relationales Schema
- Datenbank: Tabellen zu Kunden, Bestellungen, Produkten, Lagern, KI-Systemen und Transport
- Technologien: SQL, MariaDB, Oracle SQL Developer, Miro
- Funktionen: Views, JOINs, Aggregatfunktionen, CO₂-Auswertung, Echtzeit-Tracking-Szenarien
- Entwickelt im Rahmen des Moduls Datenbank1 an der Hochschule Bremerhaven